Solve.Care is the first, and most powerful blockchain platform for networked decentralized applications, that is transforming healthcare, and now you can have that power too! It is with great excitement that we introduce to you the public release of the revolutionary Care.Protocol™.
Care.Protocol™ is what unleashes the power of the platform and the SOLVE token for businesses to use. Anyone anywhere can have the power of Blockchain at their fingertips to easily create (health)Care Networks, and it is all accessible through declarations.
So, what does this mean for you?
It means that there is no need for you to know much about blockchain or programming for you to make use of the Care.Protocol™. The Care.Protocol™ ushers in a new era of decentralized digital networks; allowing anyone to define and publish decentralized applications that are interoperable, secure, and personalized.
Utilizing Care.Protocol™ you can author powerful and complete decentralized networks without coding. Rather, all you really need to do is set or configure roles, relationships, journeys, business logic, and you are ready to go. The Care.Protocol™ represents extreme agility by allowing you to construct a Care.Card in a day, a Care.Journey in a week and a complete, multi-party Care Network in a month. All the complicated work is done for you in the background. This is a turning point for how healthcare will be accessed, administered, measured, and paid in the future.
Why are we doing this?
Solve.Care is on a mission to disrupt the healthcare system, and it is a monumental undertaking to say the least. We are realistic enough to know that this is not something we can achieve on our own. Healthcare affects each and every one of us in the most personal way. It affects every facet of our lives. For healthcare to change, we need to have a fundamental shift in our approach to healthcare. We need to start putting the patient at the center of focus for healthcare. We need to empower the patient with tools and knowledge to enable them to take charge and be responsible for their healthcare journey. We are all in this together. We are all patients. We want to empower everyone with the tools that can make this change possible. That tool is finally here, free of charge, and it is a major milestone in our mission to transform healthcare for the better worldwide.
The Future Ahead

For more information on Care.Protocol™ check out our introduction video with Solve.Care CEO Pradeep Goel and Chief Architect Raj Kushawaha where they discuss the what, why, how, and overview of Care.Protocol in conjunction with its public release on GitHub. You can also keep reading on for a brief overview of Care.Protocol™ or jump straight into Care.Protocol™ on GitHub.
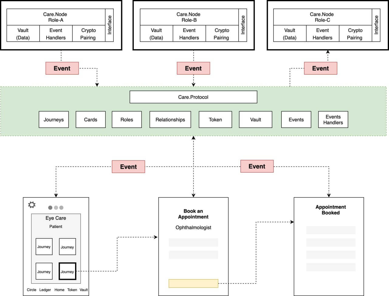
Brief Overview of Care.Protocol™
Care.Protocol™ is simplified for you so that all you have to do is define the structure, properties, and configuration of your network. Then you can declare possible events and where these logged events go on the network, such as a booking an appointment event should directly go from your Care.Wallet to a physician’s Care.Wallet. The Cards and Journeys encapsulate the actual user experience and what you see on your Care.Wallet screen.

The diagram below shows an example of how a journey is entirely dictated by the Care.Protocol and how the processes and configurations are all part of the protocol.

Introducing Care.Tag
The Care.Tag is a solution to interoperability in healthcare and simplify healthcare journeys and coordination of care. In the following example we explore the relationship between an originating referral and an insurance authorization; a process that can currently take weeks, is now automated and made instant. In our process, the Referral Care.Card activates the Care.Tag that initiates and requests the authorization automatically from an existing Care.Card from the insurance company. The patient does not need to be personally involved in the authorization process making the journey from primary physician to referred physician much smoother.

Card designers can create Care.Tags that:
- Provide tokenized interoperability for anonymous, asynchronous exchange of data and events.
- Can be registered on the Main Net and used in any Care Network
- Publish and earn usage fees in SOLVE tokens
- Can attach Care.Tags to any event & card
- Async interoperability between cards & roles
- Replace the need for pre-built system integrations
This was just a brief overview of the Care.Protocol™. Check out the Care.Protocol™ firsthand with our public release on GitHub!



